作者:中国电建中南勘测设计研究院有限公司 陈明 梁晖 秦浩
一、背景
向家坝右岸坝后电站具有项目建设工期紧张、专业配合紧密、工序衔接紧凑等特点。考虑到右岸坝后厂房施工与大坝大体积砼施工不同,其结构相对复杂,且土建、金结交叉施工,对预埋件管理、施工工序管理以及施工进度管理提出了更高的要求。工程全面进入机组埋件以及厂房框架结构施工阶段后,各工序施工矛盾将会凸显,故施工单位可利用设计院已有三维设计模型,快速实现利用三维可视化优势指导现场施工管理的目的,有效避免埋件及管路等“错、漏、碰、堵”等问题。

图1 向家坝水电站模型图
目前,中南院已采用Bentley系列软件对向家坝右岸坝后电站工程实现了三维设计工作,并利用三维模型抽取工程施工蓝图。各专业三维模型可通过ProjectWise协同服务器统一进行校审,可满足模型精度要求。
二、目标
系统建设以三维设计为基础,重点实现设计数据及成果管理、施工分仓浇筑管理、综合查询三大功能。
1.设计数据及成果管理–事前优化设计
设计数据及成果管理是施工分仓浇筑管理的数据来源,三维信息模型的准确性是后续平台成功运行的关键,关系到系统是否实用。三维设计模式在设计阶段就可通过协同设计解决不同专业接口之间的问题,避免了设计产品的偏差,降低了后期设计变更的可能性,使设计方案得到优化。同时,三维空间模型可充分体现预埋件的布置关系,减少错埋漏埋事件的发生。
2.施工分仓浇筑管理–事中精确控制
根据现场施工进度要求,按照分仓原则将单元工程在整体模型中进行切分,形成独立三维可视单元模型;同时,对模型内重要信息(工程量,埋件种类、数量、位置等)建立分类提示栏,作为施工单位备仓以及开仓前监理检查、校对的重要依据。

图2 分仓示意图
监理单位根据设计提示要求,审定施工单位的仓面设计,各专业严格验收后方可开仓。收仓后,施工、监理单位在数字化平台上分别补录仓面施工信息,包括开收仓基本信息、施工记录、特殊情况说明以及过程照片或影像资料等。
3.综合查询–事后反馈分析
建立综合查询平台,实现对工程的三维模型、图纸、报告、视频、照片等文档,进行可视化工程信息综合查询模式。同时,对工程的建造过程及工程信息可按空间位置、专业、施工单元等进行描述,分类检索查询、分析。
三、系统实现
4.1系统框架
工程数据中心是一个贯穿项目全过程管理的数据集成平台,其核心思想是通过统一的平台存储和管理项目工程设计、建设过程中完整的信息,并为业务应用系统及项目参与人员提供支撑及信息服务。工程数据中心可通过Bentley的eB产品实现。根据项目需求提出以下系统架构:

图3 系统框架
4.2软件工具

4.3网络部署
方案一 方案二

图4、5 两种部署方案示意图
4.4信息模型建立规则
信息模型是平台存储和管理项目全过程产生的信息的基础。信息模型主要由数据模型、文档模型(含三维模型)和关系模型,三类模型构成。这也对平台的信息建模功能提出明确的要求,具体要求如下:
1.管理结构化数据,结构化数据是业务应用系统间信息交互和复用的基础。包括:描述WBS计划信息、厂房空间位置分解信息、分仓数据信息等。
2.管理非结构化文档,非结构化文档是工程的法律依据。包括:图纸、三维模型、规范、施工资料等项目全过程产生的文档。
3.管理关系模型,关系模型是信息溯源和提高信息检索效率的基础。除应包括文档与文档的关系、文档与数据对象的关系、数据对象与数据对象的关系外,还应包括设备等物理对象间客观存在的关系,例如,分仓与三维模型关系,埋件与三维模型计划对象的关系,分仓与施工资源关系等。

图6 信息模型关系
此信息模型的设计基本思路是以浇筑仓为核心,关联WBS、空间位置、文档(含三维模型)、施工资源等信息构建。
4.4.1计划信息存储和管理
计划信息在模型中通过分部分项工程的WBS实现,计划信息的最小存储单位为单元工程,单元工程与浇筑仓一一对应,通过单元工程与浇筑仓的关联可得到每个单元工程实施时所需要资源、文档、及时间等信息。
4.4.2空间位置信息存储和管理
空间位置是按实际的施工管理要求对施工对象的物理位置进行分解的一种方式,在系统中存储和管理每个浇筑仓的具体物理控件位置信息。通过空间位置与浇筑仓的管理,用户亦可方便的由空间位置纬度对浇筑的信息进行查询和统计。
4.4.3浇筑仓存储和管理
浇筑仓是平台管理的核心内容。通过将浇筑仓与单元工程关联可实现进度管理和控制;通过将浇筑仓和空间位置关联可实现空间纬度的查询和统计;通过浇筑仓与文档关联可实现三维模型的定位和技术文档的获取;通过浇筑仓与施工资源的关联可实现资源信息的自动获取和校对。
4.4.4工程编码
编码是对工程对象的唯一标识,也是平台快速建立对象之间关联关系的重要手段。此项目中所涉及到的编码包括:单元工程编码、分仓编码、空间位置编码、埋管埋件编码、资源编码、文件编码(图纸、三维模型、资料、图片、视频)等。项目所涉及的上述编码可来源于其它的既有业务系统,亦可在数据进入平台时由系统自动产生。
4.5部分成果
1.仓面管理
仓面管理用于管理分仓设计及埋件、埋仪的基础信息,主要实现仓面的设计信息管理和埋件/埋仪管理两部分主要功能。

图7 单元工程信息

图8 仓的信息
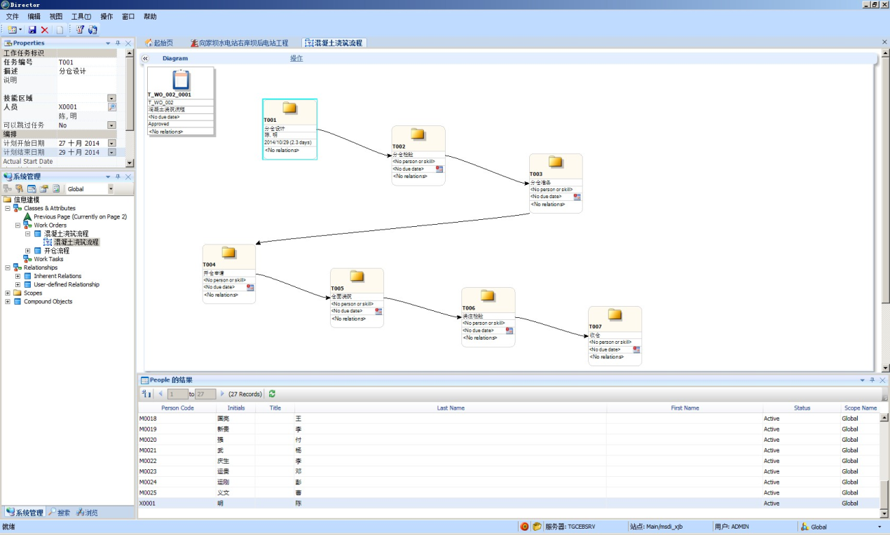
2.分仓浇注过程管理
分仓浇注管理是在仓面基础信息管理的基础上,对浇注仓的的浇注过程进行管理和监控。主要是从浇注过程的以下5个阶段入手:备仓、开仓、浇筑、验仓、收仓。

图9 浇筑流程图
3.报表
在系统中可根据管理者监控和决策的需要定制相应的报表,自动推送给相关用户,真正做到信息随需而在。

图10 统计报表
4.Ipad上的应用
现场监理只要手持平板电脑便可调取仓面各类信息用以指导各细部的备仓、验仓、检查、记录等工作。

图11 Ipad上查询单元工程信息

图12 Ipad上漫游、测量
四、结语
通过利用三维设计信息模型对工程实现施工分仓浇筑,为工程业主提供了较以往更精准、更丰富的信息,直观、实时的施工形象极大的方便参建各方的现场施工管理。

BIM建筑网


